He3开发全能工具箱 v1.2.8下载
官方软件信息
- 软件名称He3开发全能工具箱 v1.2.8下载
- 支持语言简体中文
- 授权方式免费软件
- 更新日期2025年8月2日
- 文件大小115.36MB
- 下载文件名he3_1.2.5_x64_green.zip
软件介绍
He3开发全能工具箱软件
平时工作中需要开发应用程序的朋友们如果想提升自己的开发效率,可以试试小编今天带来的这款 He3开发全能工具箱,这是针对开发人员推出的工具箱软件,里面包含了许多强大非常实用的开发工具,能够满足用户的不同需求,支持自定义快捷键、搜索识别等操作,让开发过程更轻松。
平时工作中需要开发应用程序的朋友们如果想提升自己的开发效率,可以试试小编今天带来的这款He3开发全能工具箱,这是针对开发人员推出的工具箱软件,里面包含了许多强大非常实用的开发工具,能够满足用户的不同需求,支持自定义快捷键、搜索识别等操作,让开发过程更轻松。
软件特色
先进开发者的先进工具箱
He3 提供了丰富的工具集、Alt + Space 热键 (可配置)、智能化功能等,让你有更好的体验同时拥有更高的效率。
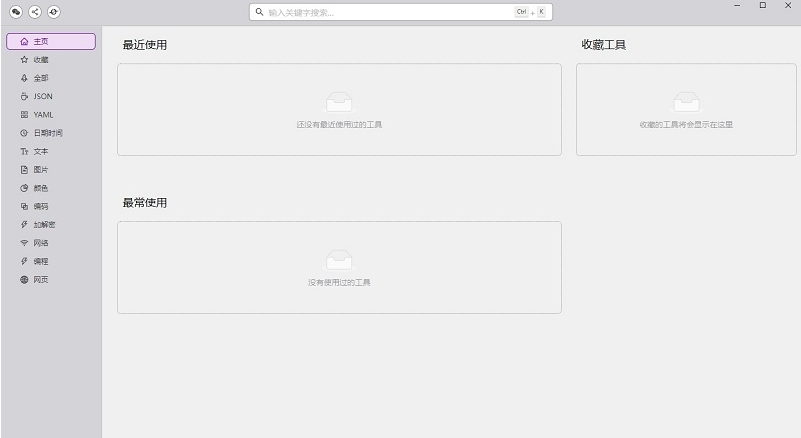
个性化首页
He3 提供了个性化的首页。首页展示了你最近和最常使用、以及收藏的工具。 你可以通过拖拽来调整工具的顺序,也可以通过点击工具的右上角的按钮来删除工具。
剪切板内容识别
He3 会识别剪切板的内容,根据它的类型在首页优先推荐相关的工具、并在搜索结果中优先展示。 此外,剪切板内容还会作为工具输入框的默认值。
智能搜索
模糊匹配
He3 支持模糊匹配。你可以通过输入部分关键字即可搜索工具。 比方说,通过输入 “json fmt”,你
相似关键词匹配
He3 支持相似关键词匹配。哪怕你忘了一个工具的关键词,你也可以通过输入相似的关键词来搜索工具。 比如,通过输入 “json prettify”,你可以得到 “JSON Format” 工具作为搜索结果。
搜索框预览
想要更快得到结果吗?没问题! 假如你预先复制了一段代码然后打开 He3,你可以在搜索框里面直接预览部分工具的结果。

软件功能
个性化首页:He3 提供了个性化的首页。首页展示最近和最常使用、以及收藏的工具。 可以通过拖拽来调整工具的顺序,也可以通过点击工具的右上角的按钮来删除工具。
剪切板内容识别:He3 会识别剪切板的内容,根据它的类型在首页优先推荐相关的工具、并在搜索结果中优先展示。 此外,剪切板内容还会作为工具输入框的默认值。
智能搜索:He3 支持模糊匹配。可以通过输入部分关键字即可搜索工具。He3 支持相似关键词匹配。哪怕你忘了一个工具的关键词,也可以通过输入相似的关键词来搜索工具。
搜索框预览:假如预先复制了一段代码然后打开 He3,你可以在搜索框里面直接预览部分工具的结果。
软件测评
软件作为非常多的人都在使用人用的一款开发工具,能够为程序员提供许多便利,让开发变得更加简单高效,里面包含了二百多种相关的工具,并且还在持续更新,软件界面美观舒适,带来出色体验。
喜欢小编为您带来的He3开发全能工具箱吗?希望可以帮到您~更多软件下载尽在非凡软件站
下载帮助:点击He3开发全能工具箱软件立即下载,解压后安装,一直点下一步,直到安装完成,再打开使用。
软件截图

版权声明
He3开发全能工具箱软件所展示的资源内容均来自于第三方用户上传分享,您所下载的资源内容仅供个人学习交流使用,严禁用于商业用途,软件的著作权归原作者所有,如果有侵犯您的权利,请来信告知,我们将及时撤销。
同类软件

jQuery UI v1.13下载

jQuery 2.1.1 闂備浇顕у锕傦綖婢跺孩鎳岄梻浣告惈閻ジ宕版惔顭掔稏闁靛繈鍊栭弲鏌ユ煕濞戝崬鐏fい銏犲禃1.5下载

jQuery 1.9.1 濮濓絽绱1.2下载

Dreamweaver jQuery智能提示插件 v1.2.5下载

jQuery EasyUI v1.3.11下载

jQuery LigerUI v1.1.12下载

jQuery树插件免费版 v3.10下载

JQuery API中文参考手册 v1.8.9下载

Game4You v1.5下载

JadClipse v1.0.5下载

APICloud SDK v1.1.67下载

APKDB v2.1.3.20190512下载
相关推荐

NotMyFault v3.5下载

StroyCode(可视化编程) v1.93下载

BZWB最新修改文件复制工具 v1.8下载

Tomcat Tools v1.2.7下载

Vbs2Exe v5.0.5.4下载

Asp代码变形器 v1.4下载

梦言小伟专用APKTooI v1.3下载

松下plc编程软件 v2.81下载

三菱PLC编程软件(GX Developer) v8.92下载

台达plc编程软件 v2.49下载

DzSoft PHP Editor v4.2.7.13下载

代码生成器(CodeBuilder) v2.0.0.10下载

Fikker二次开发包(Fikker json接口) v3.6.5下载

sql数据库备份恢复助手 v2.5下载

Markdown语言编辑器 v2015.4下载

超能尔雅辅助 v1.10下载

365远程桌面端口修改工具 v1.5下载

CODE v1.9下载



















