oc工具箱 v0.6.4下载
官方软件信息
- 软件名称oc工具箱 v0.6.4下载
- 支持语言简体中文
- 授权方式免费软件
- 更新日期2025年8月29日
- 文件大小274.62MB
- 下载文件名ocgjxpjb.zip
软件介绍
oc工具箱软件
想要对 OpenCore EFI 启动引导进行快速生成操作可以下载小编带来的这款 oc工具箱软件,这款软件能够为用户省去了手动配置的麻烦,直接根据文档来配置和组织Config.plist 文件,从而能让EFI 启动引导一键自动生成,既提升了效率还能降低配置的错误率,破解之后可以免费使用。
想要对OpenCore EFI 启动引导进行快速生成操作可以下载小编带来的这款oc工具箱软件,这款软件能够为用户省去了手动配置的麻烦,直接根据文档来配置和组织Config.plist 文件,从而能让EFI 启动引导一键自动生成,既提升了效率还能降低配置的错误率,之后可以免费使用。
软件特色
生成配置文件是根据页面上所选的硬件配置来进行生成的,并非固定不变的。
生成的文件可以直接进行使用,无需再进行手动调整。
提供多个不同 OpenCore 版本的选择(0.6.0 到最新的 0.8.8(基础版免费,可以选择 0.6.0 到 0.7.1 。0.7. 2 到 0.8.8 需要激活专业版才能选择))。
支持台式机和笔记本的 EFI 生成。
支持 intel 的 3 代到 12 代的 CPU。
USB 定制功能 (需要激活专业版)
软件提供 Windows 和 macOS 版本。

使用说明
如何使用
根据自己电脑的硬件在页面上进行勾选对应的配置,配置好后点击生成按钮,接着就可以将生成好的 EFI 文件用来做启动引导了。可以结合 黑苹果系统安装教程(https://hackintosh.myitnote.com) 进行使用。
软件设计及工作原理
软件工作原理就是根据 OpenCore Install Guide 的网站的文档来组织 OpenCore 的官方文件,并且配置好 config.plist 文件,只不过所有的步骤都由程序来完成。当然也可以按照 dortania/OpenCore-Install-Guide 的文档自己去下载 OpenCore 的文件进行配置 。OC工具箱在 Windows 上依赖于微软 Microsoft edge WebView2 Runtime,Windows 11 系统已经内置安装了 Microsoft edge WebView2 Runtime,对于低版本未内置 WebView2 的 Windows 10 ,在安装OC工具箱过程中,Windows 会自动联网下载并安装 Microsoft edge WebView2 Runtime。
以上就是oc工具箱的全部内容了,快快收藏非凡软件站下载更多软件和游戏吧!
下载帮助:点击oc工具箱软件立即下载,解压后安装,一直点下一步,直到安装完成,再打开使用。
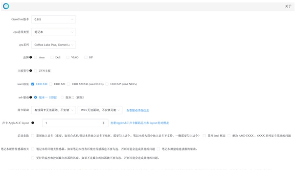
软件截图

版权声明
oc工具箱软件所展示的资源内容均来自于第三方用户上传分享,您所下载的资源内容仅供个人学习交流使用,严禁用于商业用途,软件的著作权归原作者所有,如果有侵犯您的权利,请来信告知,我们将及时撤销。
同类软件
相关推荐

Boray POWer v1.6.3下载

netcfg.hlp文件 閻庤蓱閺岀劑1.5下载

虚拟现实软件(OpenVRP) 閸忓彉闊﹙1.5下载

Sound Lock v1.3.7下载

SimpleWMIView v1.44下载

VHD W7 Compact v7.14下载

TrayApp v2.12下载

UNetbootin v6.85下载

Pushbullet v3313下载

Visual Bat 批处理开发工具 v2.13下载

JumpListsView v1.19下载

雨林木风一键重装系统 v7.8下载

KFK v3.24.0.64下载

本地Dns设置工具 v1.7下载

SlickRun v4.4.9.6下载

局域网装机助手_IP恢复 v1.4下载

极米同屏助手 v2.1.8下载

Oracle VirtualBox(免费虚拟机) v6.1.6下载






























